Показан пример обработки прерываний от кнопок. Очень наглядны ветвления программы, прекрасно вписываются комментарии. Четко видны отдельные модули.


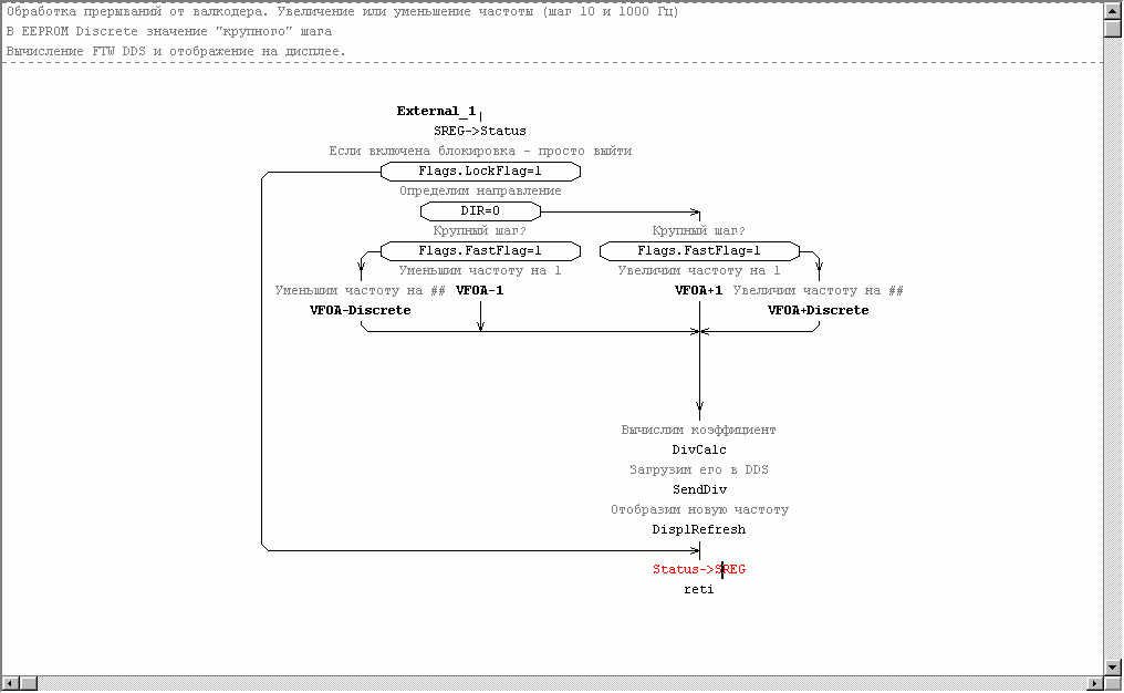
А здесь показан обработчик прерывания от валкодера. Трудно представить себе что-либо более наглядное.