
• Frequência: 145.935 MHz BPSK Telemetry 30mW (eclipse) ou 300 mW (iluminado)
Lançado 21 de novembro, 2013 em um foguete Dnepr, AO-73 foi colocado em um 682 x 595 km sincronizada com o Sol em órbita, inclinado 97,8 graus.
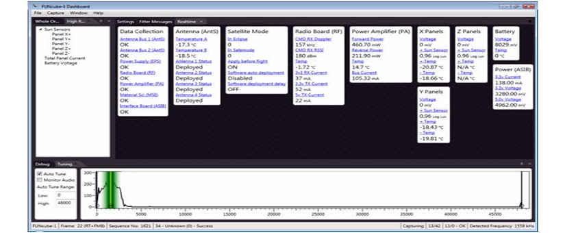
O AO-73 é um cubesat 1U (10 cm x 10cm x 10cm), construído e lançado como um esforço colaborativo entre AMSAT-UK, AMSAT-NL, e ISIS-BV. A função principal do satélite é extensão educacional, utilizando experimentos a bordo, um beacon 1200 baud BPSK fácil de copiar, um receptor SDR inovador (o FUNcube Dongle) e decodificação de telemetria, de arquivamento e de programa de visualização (Painel FUNcube). Enquanto em eclipse o beacon reduz a potência, e o transponder é ativado.
© Create by TEAM ARSATC - 2020. All Rights Reserved. ©
© Create by TEAM ARSATC - 2020. All Rights Reserved. ©