這是一篇關於設定UISS軟體連線IC-705發送APRS訊息的簡易教學。
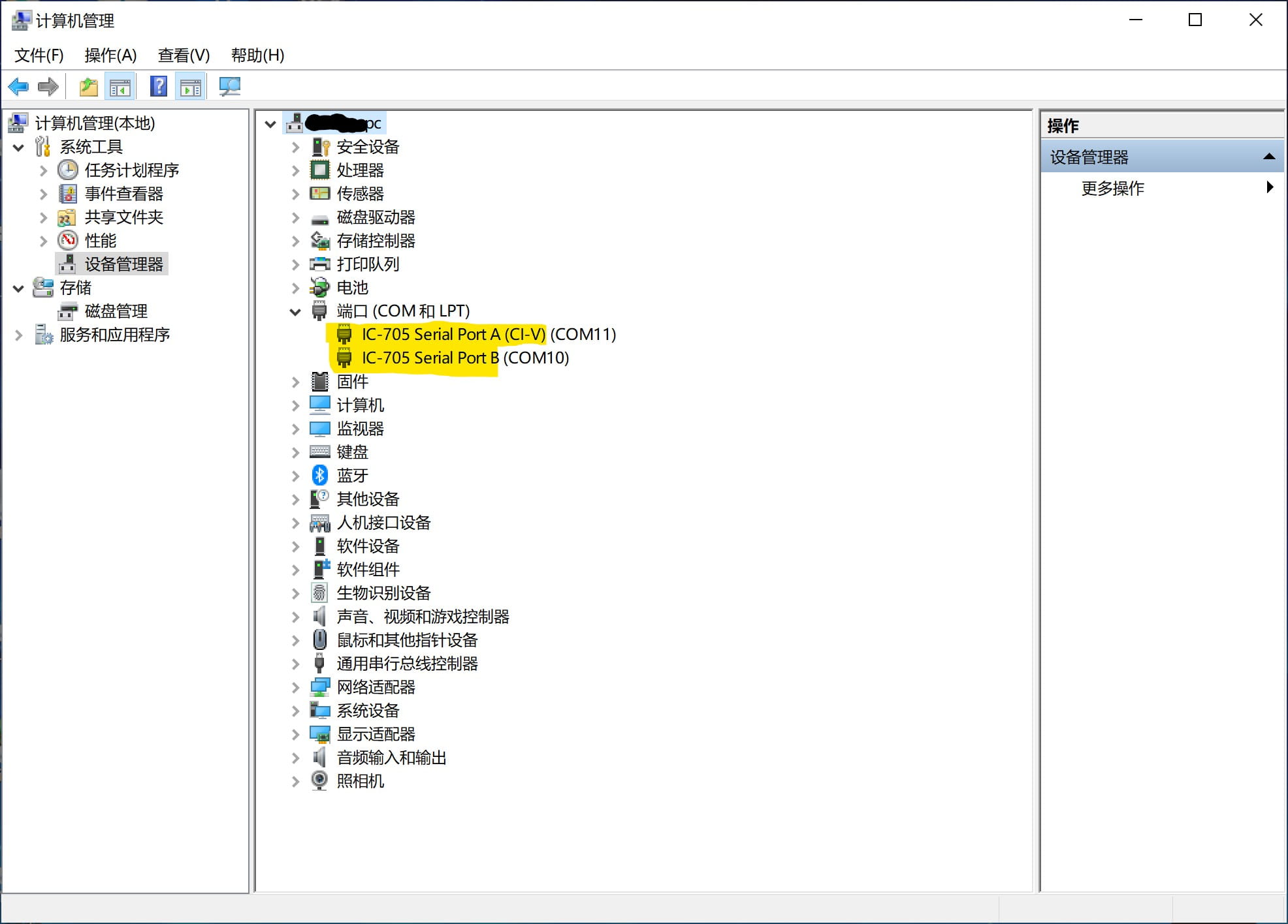
首先確保電腦已經下載安裝好IC-705的USB驅動程式,電台透過USB線連接電腦後可見以下兩個連接埠:
下載並安裝UISS軟體。安裝過程中記得勾選有「Soundmodem」字樣的選項。
從 Soundmodem 頁面下載 ptt-dll.zip檔案。解壓縮檔案並將「PTT.DLL」檔案複製到 UISS 安裝目錄內。
下載IC-705 的 CAT dll 檔案,解壓縮檔案並將「 CAT.DLL」檔案複製到 UISS 安裝目錄內。
將電台設定為 FM-D(數據),然後選擇APRS 訊息的頻率(在中國一般為144.640MHz)。
啟動 UISS軟體,設定呼號和位置訊息(Setup–>UISS…–>APRS…–>Set your coordinates)。

設定“SoundModem”,將“Sound Card”設定為 IC-705 USB 音效卡,“PTT Port”設定為“CAT”,COM 連接埠應該是 IC-705 用於 CI-V 的端口。

設定完成,接收到APRS訊號後主視窗應該能夠看到解碼後的訊息,現在可以嘗試編輯訊息發射吧,如果附近的APRS閘道接收到您發射的訊號即可在aprs.fi上查看到。
